Αναλώσιμα

Estimated reading: 1 minute 32 views

Αναλώσιμα

Από την καρτέλα Νοσηλεία(1) του μενού Ιατρικός Φάκελος επιλέγουμε Αναλώσιμα(2).

Σημείωση: Για τη μετάβαση στον Ιατρικό Φάκελο κάντε κλικ Εδώ

Προσθήκη

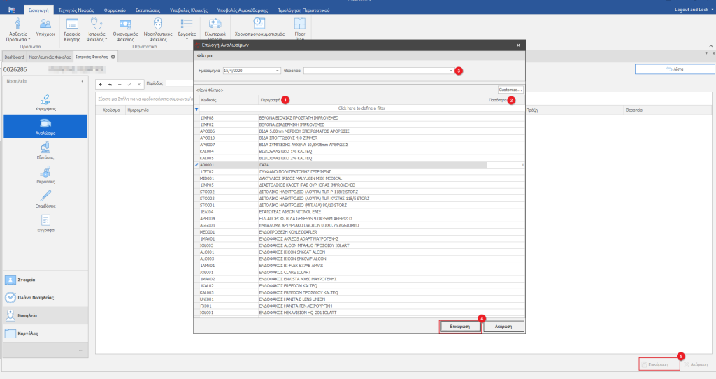
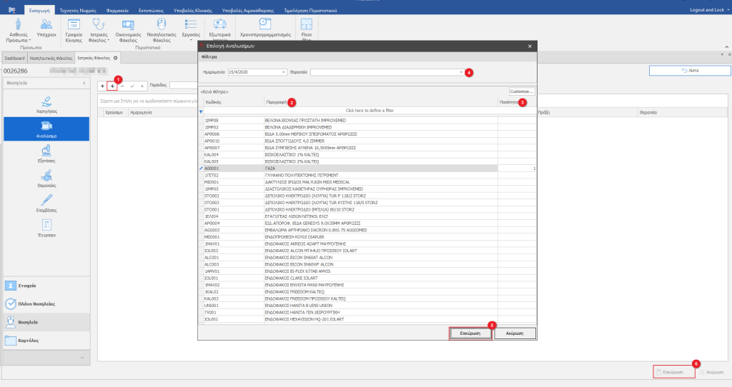
Κάνουμε κλικ από τη γραμμή εργαλείων το +(1).

Στο νέο παράθυρο επιλέγουμε το αναλώσιμο απο τη διαθέσιμη λίστα(2) και πληκτρολογούμε την Ποσότητα(3).

Αν επιθυμούμε το αναλώσιμο να συνδεθεί με συγκεκριμένη θεραπεία, την επιλέγουμε στο πεδίο Θεραπεία(4).

Όταν ολοκληρώσουμε με την εισαγωγή αναλωσίμων κάνουμε κλικ Επικύρωση(5) στο παράθυρο επιλογής και τέλος επικυρώνουμε την καρτέλα Αναλώσιμα(6).

Εισαγωγή από Πακέτο

Για εισαγωγή Αναλωσίμων από πακέτο κάνουμε κλικ στο κουμπί “+Εισαγωγή από Πακέτο”(1).

Στο αναδυόμενο παράθυρο επιλέγουμε Ημερομηνία(1), αν έχει καταχωρηθεί επέμβαση την επιλέγουμε το πεδίο Επέμβαση(2) και η ημερομηνία συμπληρώνεται αυτόματα με βάσει την ημερομηνία της επέμβασης. Στη συνέχεια επιλέγουμε από ποιο πακέτο(3) θα εμφανιστούν τα αναλώσιμα. Αν θέλουμε να αλλάξουμε την προεπιλεγμένη ποσότητα κάνουμε την αλλαγή στο πεδίο Ποσότητα(4) και για εισαγωγή κάνουμε κλικ στο κουμπί με το σύμβολο “V”(5). Η επιλογή μας μπαίνει στην αριστερή στήλη(6), αν ήταν λάθος ή θέλουμε να τη διαγράψουμε κάνουμε κλικ στο κουμπί με τον κάδο(7). Για να αποθηκευτεί η εγγραφή κάνουμε κλικ στο κουμπί Επικύρωση(8) διαφορετικά αν θέλουμε να αναιρέσουμε την ενέργεια κάνουμε κλικ στο κουμπί Ακύρωση(9).

Διαγραφή

Επιλέγουμε το αναλώσιμο που επιθυμούμε να διαγράψουμε(1) και κάνουμε κλικ στο -(2) από τη γραμμή εργαλείων.

Στο μήνυμα που θα εμφανίζεται επιλέγουμε ΟΚ

Νοσηλευτικός Φάκελος

Ιατρικός Φάκελος

Αποθήκη/ Φαρμακείο

Γραμματεία ΜΧΑ-ΜΤΝ

Γενικά

Παραπεμπτικά Εξωτερικών Ιατρείων

Ιατρικός Φάκελος Εξωτερικών Ιατρείων

Γραμματεία Εξωτερικών Ιατρείων

Γενικά

Εισαγωγή

Εισαγωγή Στο Νοσηλευτικό Φάκελο μας δίνεται η δυνατότητα καταχώρησης δεδομένων π

Φαρμακευτική Αγωγή: Γενικά

Φαρμακευτική Αγωγή Η φαρμακευτική αγωγή βρίσκεται στον Ιατρικό Φάκελο – επιλογή

Φαρμακευτική Αγωγή

Chat Icon Close Icon